在打造高转化率的电商网站时,产品展示方式常常决定了用户的购买意愿。用 WordPress + WooCommerce 搭配 WoodMart 主题,你可以轻松创建外观精致、功能灵活的商品展示页面。而多属性商品搭配颜色或图像切换功能,是让产品页“活”起来的重要一步。

第一步:启用主题的变体图像切换功能
WoodMart 已内置强大的产品切换功能,只需在后台打开相应设置:
- 进入 WordPress 后台,点击 WoodMart → Theme Settings
- 打开左侧导航栏中的 Shop → products

- 勾选 Enable variation swatches 或 Use images from product variations 选项

- 根据需要启用颜色、图像或文字标签等展示方式
保存设置后,前端产品页就具备切换功能的基础了。
第二步:创建产品属性
接下来,在 WooCommerce 中添加产品属性,并决定它们的显示方式。
- 打开 产品 → 属性 页面
- 输入属性名称(如“颜色”、“尺码”)
- 点击“添加属性”后,点击右侧“配置条目”

- 在每个条目中填写具体值,比如颜色可以添加“黑色”、“白色”、“红色”等,选择相应颜色。

重点:在每个属性值的编辑页中,WoodMart 会提供颜色选择器或图像上传功能,可设置为颜色代码或上传代表图片。
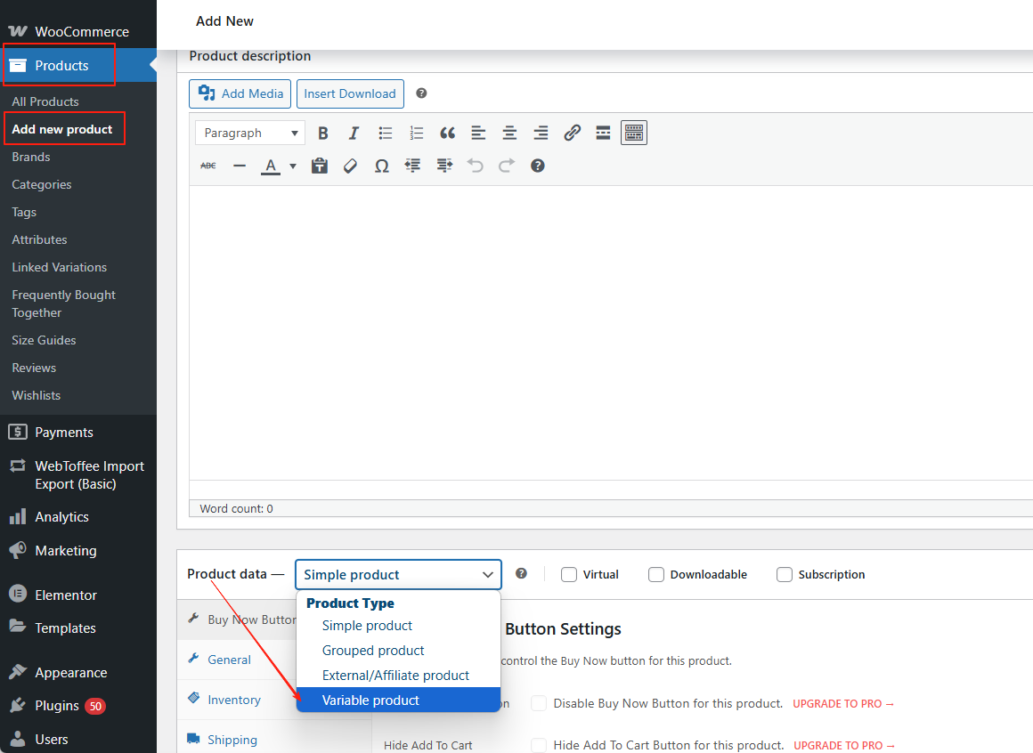
第三步:新建商品并添加变体
创建一个变量商品,并应用刚才创建好的属性:
- 打开 产品 → 新建产品
- 在“产品数据”部分选择“变量产品”

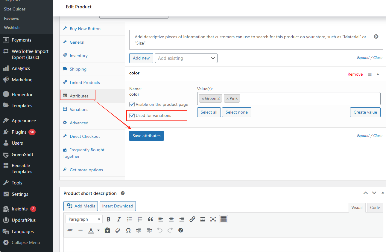
- 切换到“属性”标签页,添加之前定义的属性
- 勾选“用于变体”,点击保存属性

- 切换到“变体”标签页,点击“根据属性生成所有变体”

- 分别为每个变体设置价格、库存、图像等详细信息
这样,一个完整的多属性商品就建立好了,前端页面将自动支持颜色或图片切换。
第四步:优化前端显示效果
为了让变体切换体验更直观,你可以:
- 用图像代替文字,让颜色或材质更直观可见
- 将变体缩略图统一风格,保持页面一致性
- 设置默认变体,避免首次加载时页面空白
这些细节处理,会让整个页面更专业,更具吸引力。
常见问题及解决方法
Q: 切换变体时图片不更新?
A: 检查每个变体是否都上传了独立图片,默认只更新有图的变体。
Q: 没有颜色按钮显示?
A: 检查主题设置中 Swatches 功能是否已启用,属性条目是否正确设置了颜色或图片。
Q: 图片加载太慢?
A: 考虑用 WebP 格式压缩图像,并开启懒加载功能。
总结
用 WoodMart 来展示多属性商品,可以提升页面颜值,让选购过程变得更直观。这种细致的展示方式,特别适合服装、配饰、美妆等对颜色、款式敏感的品类。如果你还没开启这个功能,不妨试试看,效果往往超出预期。
了解 宝藏号 的更多信息订阅后即可通过电子邮件收到最新文章。 © 版权声明 文章版权归作者所有,未经允许请勿转载。 相关文章暂无评论... |
---|